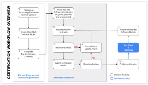
こんにちは、ISVパートナー担当SAの森須です。 今回は前回のPreflightに続きオペレーター認定の取得プロセスについてご紹介します。 プロダクトオーナーにとってコンテナを販売する時の課題の 1 つは、提供しているコンテナ化されたソフトウェア [オペレータ…
* 各記事は著者の見解によるものでありその所属組織を代表する公式なものではありません。その内容については非公式見解を含みます。
引用をストックしました
引用するにはまずログインしてください
引用をストックできませんでした。再度お試しください
限定公開記事のため引用できません。